摘要:V 神参与了最新一期的 Bankless 播客 ,他向观众展示了以太坊的路线图,并规划了更美好的一个未来区块链趋势,旨在让技术造福每一个希望使用它的人。
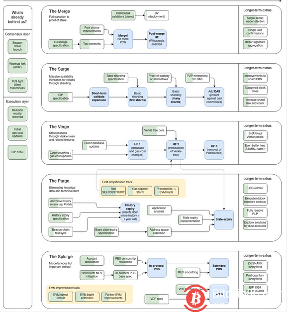
在最新一期的 Bankless 播客中,以太坊联合创始人 Vitalik Buterin(后文简称 V 神) 再次受邀参加,他介绍了一个由 5 个主要步骤组成的以太坊路线图,而这对以太坊后续的生存和繁荣将起到至关重要的作用。
为了实现最终的去中心化和充分优化可扩展性, Buterin 表示,以太坊必须打造 "更敏捷、更轻量级" 区块链数据,以便它能容纳更多的用户。

V神通过推特分享的路线图
第一步被称为 "合并(The Merge)",它是一个从 PoW 到 PoS 的全面过渡,将在2022年上半年完成。当被问及他认为何时能全面合并时,V神回答说:"也许会在六个月也完成。"
第二步被称为 "激增(The Surge)",旨在大幅提高以太坊的可扩展性、带宽和整体容量,特别是在 zk-rollup 上。
第三部被称为“The Verge”,它将允许更多用户运行节点。V 神解释道,这本质上是使整个网络参与过程尽可能的民主化,让每一个人都能访问和使用。
虽然以太坊在 2021 年有了长足的进展,这其中就包括伦敦硬分叉和引入燃烧机制的 EIP-1559 ,但高gas费仍然是一个迫在眉睫问题。
根据 V 神的描述,在上述两个步骤的帮助下,以太坊的 gas 费用可以大幅降低。"如果链上可以处理更多的交易,那么就意味着有更多的空间,不必再进行所谓的 gas 战 ,最终每个用户的交易费用就会大幅下降"。
当被要求评论以太坊在过去 6 年中取得的进展时。V神答道,“目前(进度)仅仅是 50 %,合并彻底完成之后,我可以说进度能达到60%。但一旦有了完整的分片系统,这个进度就能达到 80 % 了。”

V神还补充说,他估计还需要 6 年时间才能完全实现路线图上所描述的所有内容。
激增之后是 "Verge"(Verkle Trees),它允许更多用户运行节点。 V 神说,这本质上是 "将尽可能多的参与者民主化,让任何想要验证链的有效性的人和每个人都能访问"。
此前,在2021年12月初,V神还发表了一篇名为 "Endgame "的文章,其中他描述了以太坊可能采用的3种以 Rollup 为核心的潜在解决方案。在文章中,他认为所有的区块链最终会合并到一起,成为一个巨大的区块链。文章还介绍了一种工具,允许以去中心化和抗审查的方式进行区块验证。(比推)
郑重声明:本文版权归原作者所有,转载文章仅为传播更多信息之目的,如作者信息标记有误,请第一时间联系我们修改或删除,多谢。



